校内各单位:
为了进一步优化学校预算资金管理,提升项目建设的科学性和前瞻性,提高资金的使用效益。经研究决定,学校将启用项目库管理系统进行项目库建设和储备,充分利用信息化手段规范项目储备流程。现将有关事项通知如下:
一、预算内项目管理要求
当年预算内的设备购置、信息化建设、维修改造等经费支持的项目,均须通过项目库向归口部门提交申请。归口部门审核通过后,方可获得经费支持。未纳入项目库的项目,不予安排相关经费。
二、项目库储备范围与归口
学校项目库按职能划分实行归口管理,例如:发展规划处(学科建设办公室)、教务处、研究生院、科研处、资产管理处、基建处、后勤处、信息技术中心、图书馆、经管实验中心等。各单位应根据项目类别,严格按归口渠道提交。
三、重大项目申报衔接
重大项目经归口管理审核后,推送至发展规划处,纳入学校重大项目库储备,以便统筹纳入学校发展建设和财政专项申报工作。
重大项目是指对学校教育事业改革发展有重大影响的下列项目:
1.纳入学校中长期发展规划,且项目预算金额超过50万元的。
2.学校重大专项改革方案确定的项目。
3.适应国家或重庆市重大战略需求的临时性、紧急性的项目,或者上级单位政策性安排的相关项目。
4.因不可抗力事件需要紧急实施的项目。
四、工作要求
各单位要高度重视项目库建设与储备工作,严格履行申报和审核程序,做到“先入库、后安排”。发展规划处、财务处将会同相关职能部门,定期开展项目库的动态调整和督查,确保项目储备的规范性、完整性和前瞻性,为学校高质量发展提供有力支撑。
特此通知
发展规划处(学科建设办公室) 财务处
2025年9月29日
附:项目库系统操作说明(以新增项目到储备库为例)
第一步:系统登录
访问学校财务处官网,点击“财务网上办事大厅”,使用统一门户账号登录后,点击项目库。
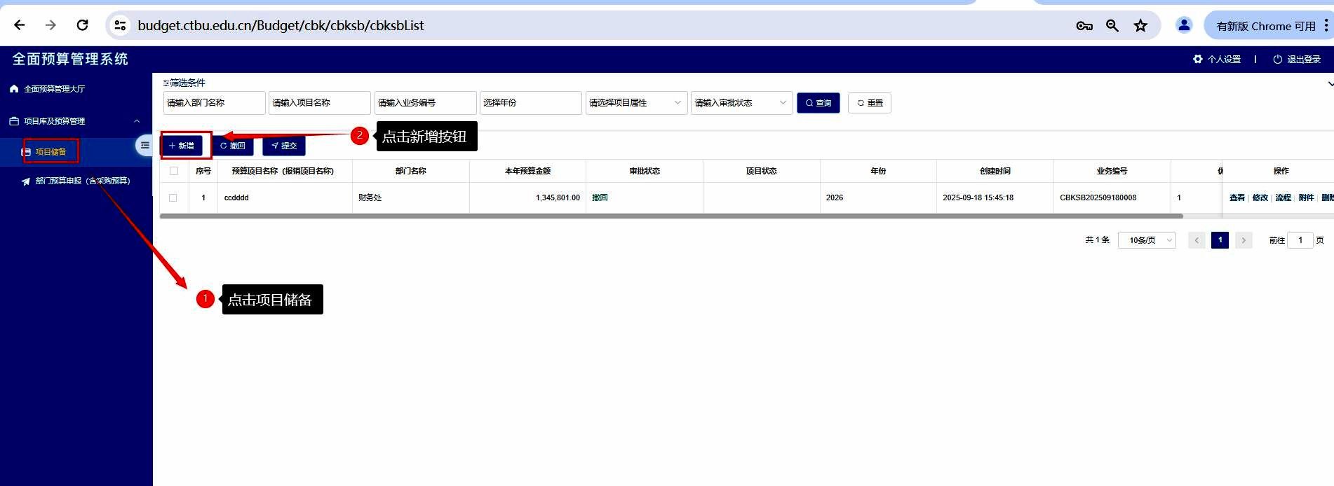
第二步:创建项目储备
在左侧菜单选择“项目储备”。点击“新增”按钮,在弹出窗口确定项目类型,点击“选择”进入项目申报界面。



在该界面,需填写基本信息、支出明细、绩效指标以及项目建设内容等详细信息。填写完毕后,点击完成。

第三步:提交审核
按前述方法完成录入储备信息后,系统自动跳转到项目储备列表,在列表中勾选需提交审批的项目,点击提交即发起审核流程。
